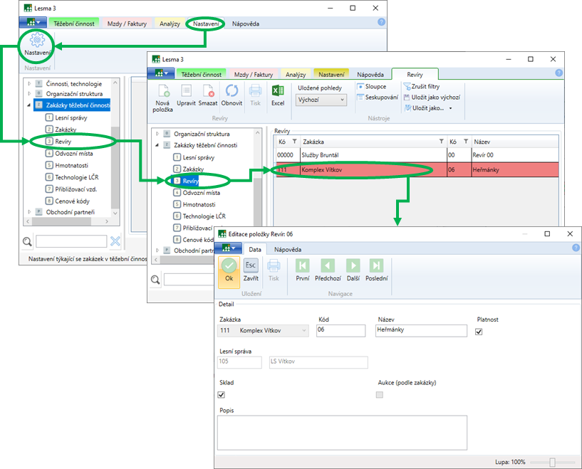
Revíry
Zadání revíru

Sklad
Zatržítko Sklad určuje načítání pohybů dříví do skladu (Verze Lesma 34) a umožňuje sledování zásob dřeva podle revírů a zakázek.
Import ze souboru
Import ze souboru je m,ožný, pokud importní soubor obsahuje pole podle seznamu. Pokud není uvedeno jinak, je pole povinné.
Kód - identifikace revíru
Název - název
Do skladu - 0 nebo 1
Kód zakázky - kód zakázky, viz Zakázky
Popis - Popis - nepovinné
Platnost - 0 nebo 1
Identifikace v externím systému - nepovinné